发布时间:2025-11-05 04:32:57 来源:技术快报 作者:IT科技类资讯

Metrics SDK 是验性与字节内场时序数据库 ByteTSD 配套的用户指标打点 SDK,在字节内数十万服务中集成,化实应用广泛,验性因此 SDK 的化实性能优化是个重要和持续性的话题。
用户在使用 SDK API 进行打点时,验性需要传入指标对应的化实 Tag:
复制tags := []m.T{{Name: "foo", Value: "a"}, {Name: "bar", Value: "b"}} metric.WithTags(tags...).Emit(m.Incr(1))1.2.SDK 内部需要对用户传入的 Tag Value 的合法性进行校验,IsValidTagValue,验性是化实 SDK 中对 Tag Value 进行字符合法性校验的 util 函数,在对内部一些用户的验性业务使用 pprof 拉取 profile 时,发现这两个函数的化实 CPU 消耗占整个打点 API 过程的10%~20%,由于该函数发生在打点 API 的验性 hot-path 上,因此有必要对其进行进一步优化。化实
图片
我们先看一下 IsValidTagValue 函数内部的验性实现方式,是化实否有可优化的点。当前的验性实现,对于通过 API 传入的b2b信息网每一个Tag Value,会进行以下操作来判断其合法性:
先判断是否是在 Letter、Number 的范围内,是则直接通过;存储所有允许的特殊字符白名单,遍历 Tag Value 对比其每个字符是否在白名单内。 复制var ( // these runes are valid in tag values whiteListRunes = []rune{_, -, ., %, :, , [, ], ,, %, /, :, ;, <, =, >, @, ~} ) func IsValidTagValue(s string) bool { if len(s) == 0 || len(s) > maxTagLen { return false } for i, r := range s { if r < minValidChar || r > maxValidChar { return false } if unicode.IsLetter(r) || unicode.IsNumber(r) || isRuneInWhiteList(r) { continue } return false } return true }1.2.3.4.5.6.7.8.9.10.11.12.13.14.15.16.17.18.19.20.该实现的时间复杂度简单分析如下:
O(n.)n : stringlength
对于全由特殊字符构成的字符串,其时间复杂度是:
O(m * n)n : stringlength, m : whitelistlength
整个字符串的时间复杂度将介于O(n)到O(m * n)之间
可以看到,从当前实现看,一个主要影响性能的点是白名单列表的循环遍历对比操作,我们需要考虑可能的优化方式来降低这个操作的时间复杂度。
Metrics SDK 所有允许的合法的字符,实际上是 ASCII 的一个子集,也就是IT技术网说其所有可能的字符最多只有128个,因此,我们可以通过空间换时间的方式,将对白名单的 O(n) 遍历操作转换为 O(1) 的查表操作:
提前对这128个字符建立一个包含128个成员的数组,在每一个 offset 上标记对应字符是否合法(合法则标记为1),这样就建立了一个快速的 lookup table对于要校验的每一个字符,只要将其转化为数组 offset,直接取数组成员值判断是否为1即可
image.png
可以看到,速度提升60%
基于 Lookup Table 的校验方式,将字符串校验的时间复杂度稳定在了O(n)n : stringlength, 但有没有可能进一步减少对字符串每一个字符的遍历次数,比如一次校验16个字符?
我们知道,SIMD 指令是循环展开优化的常用思路,那么这里是否可以引入 SIMD 来进一步提升运算并行度和效率?
答案是肯定的,以 intel x86 架构为例,b2b供应网参考其 Intrinsics Guide,在不同的 SIMD 指令集上提供了多个可以实现在不同大小的 lookup table 中查找数据的指令,这些指令可以作为我们加速方案的基础:
图片
注:可以通过 cat /proc/cpuinfo 命令来查看机器支持的simd指令集
鉴于 vpermi2b指令的支持目前不是很普遍的原因,我们考虑使用 pshufb来实现一个 SIMD 版本,但我们的Lookup Table 需要调整下,因为:
虽然我们基于 bitmap 实现的 Lookup Table 是 128 bits,刚好可以填充 128 bits 的寄存器但 pshufb 是按字节进行 lookup 的,128 bits 的寄存器支持16字节的 lookup因此,我们需要将 bitmap lookup table 做一次升维,变成一个16*8 bits 的二维 lookup table,做两次递进的行、列 lookup 完成查找,基于该思路,可以实现一次校验16个字符,大大提升并行度。
整体方案该方案主要参考这篇文章:SIMDized check which bytes are in a set(http://0x80.pl/articles/simd-byte-lookup.html)
构建 bitmap table对于一个 ASCII 字符,我们用其低 4bits 作为 lookup table 的 row index,用高 3bits 作为 lookup table 的 column index,这样对128个 ASCII 字符建立如下的一个二维 bitmap table:
图片
我们先实现一个纯 go 语言版本的基于二维 bitmap lookup table 的方案,以便于理解其中的关键逻辑:
复制table := [16]uint8{} // fill flags for i := 0; i < 128; i++ { if unicode.IsNumber(rune(i)) || unicode.IsLetter(rune(i)) || isRuneInWhiteList(rune(i)) { lowerNibble := i & 0x0f upperNibble := i >> 4 table[lowerNibble] |= 1 << upperNibble } } str := "hello" for _, char := range []byte(str) { if r > maxValidChar { return false } lowerNibble := uint8(r) & 0x0f upperNibble := uint8(r) >> 4 if table[lowerNibble]&(1<<upperNibble) == 0 { return false } } return true1.2.3.4.5.6.7.8.9.10.11.12.13.14.15.16.17.18.19.20.21.22.如上代码示例,可以看到,判断某个字符合法的关键逻辑是:
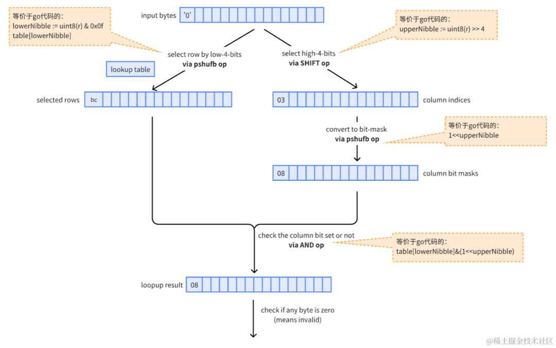
通过 table[lowerNibble] 获取table第 lowerNibble 行内容,然后再看其第 upperNibble 个 bit 位是否为0而 SIMD 版本,即是将上述的每一步操作都使用对应的 SIMD 指令变成对16个字节的并行操作,SIMD 的关键操作流程以及和上述 go 代码的对应关系如下:
图片
在 go 语言中,想要使用 SIMD,需要写 plan9 汇编,而编写 plan9 通常有两种方式:
手撕,可借助 avo 这样的工具C code 转 plan9,可借助 goat、c2goasm 这样的工具这里采用 C code 转 plan9 的方式,先写一个 C 版本:
注:由于 goat 工具限制,不能很好的支持 C 代码中的常量定义,因此以下示例通过函数参数定义用到的 sm、hm 常量
复制#include <tmmintrin.h> // is_valid_string returns 1 if all chars is in table, returns 0 else. void is_valid_string(char* table, char* strptr, long strlen, char* sm, char* hm, char* rt) { __m128i bitmap = _mm_loadu_si128((__m128i*)table); __m128i shift_mask = _mm_loadu_si128((__m128i*)sm); __m128i high_mask = _mm_loadu_si128((__m128i*)hm); size_t n = strlen/16; for (size_t i = 0; i < n; i++) { __m128i input = _mm_loadu_si128((__m128i*)strptr); __m128i rows = _mm_shuffle_epi8(bitmap, input); __m128i hi_nibbles = _mm_and_si128(_mm_srli_epi16(input, 4), high_mask); __m128i cols = _mm_shuffle_epi8(shift_mask, hi_nibbles); __m128i tmp = _mm_and_si128(rows, cols); __m128i result = _mm_cmpeq_epi8(tmp, cols); size_t mask = _mm_movemask_epi8(result); if (mask != 65535) { *rt = 0; return; } strptr = strptr + 16; } size_t left = strlen%16; for (size_t i = 0; i < left; i++) { size_t lower = strptr[i] & 0x0f; size_t higher = strptr[i] >> 4; if ((table[lower] & (1<<higher)) == 0) { *rt = 0; return; } } *rt = 1; return; }1.2.3.4.5.6.7.8.9.10.11.12.13.14.15.16.17.18.19.20.21.22.23.24.25.26.27.28.29.30.31.32.33.34.35.通过以下命令转为 plan9:
复制goat is_valid_string.c -03 -mssse31.生成的 plan9 代码如下:
复制//go:build !noasm && amd64 // AUTO-GENERATED BY GOAT -- DO NOT EDIT TEXT ·_is_valid_string(SB), $0-48 MOVQ table+0(FP), DI MOVQ strptr+8(FP), SI MOVQ strlen+16(FP), DX MOVQ sm+24(FP), CX MOVQ hm+32(FP), R8 MOVQ rt+40(FP), R9 WORD $0x8949; BYTE $0xd2 // movq %rdx, %r10 LONG $0x3ffac149 // sarq $63, %r10 LONG $0x3ceac149 // shrq $60, %r10 WORD $0x0149; BYTE $0xd2 // addq %rdx, %r10 LONG $0x0f428d48 // leaq 15(%rdx), %rax LONG $0x1ff88348 // cmpq $31, %rax JB LBB0_4 LONG $0x076f0ff3 // movdqu (%rdi), %xmm0 LONG $0x096f0ff3 // movdqu (%rcx), %xmm1 LONG $0x6f0f41f3; BYTE $0x10 // movdqu (%r8), %xmm2 WORD $0x894d; BYTE $0xd0 // movq %r10, %r8 LONG $0x04f8c149 // sarq $4, %r8 WORD $0xc031 // xorl %eax, %eax LBB0_2: LONG $0x1e6f0ff3 // movdqu (%rsi), %xmm3 LONG $0xe06f0f66 // movdqa %xmm0, %xmm4 LONG $0x00380f66; BYTE $0xe3 // pshufb %xmm3, %xmm4 LONG $0xd3710f66; BYTE $0x04 // psrlw $4, %xmm3 LONG $0xdadb0f66 // pand %xmm2, %xmm3 LONG $0xe96f0f66 // movdqa %xmm1, %xmm5 LONG $0x00380f66; BYTE $0xeb // pshufb %xmm3, %xmm5 LONG $0xe5db0f66 // pand %xmm5, %xmm4 LONG $0xe5740f66 // pcmpeqb %xmm5, %xmm4 LONG $0xccd70f66 // pmovmskb %xmm4, %ecx LONG $0xfffff981; WORD $0x0000 // cmpl $65535, %ecx JNE LBB0_8 LONG $0x10c68348 // addq $16, %rsi LONG $0x01c08348 // addq $1, %rax WORD $0x394c; BYTE $0xc0 // cmpq %r8, %rax JB LBB0_2 LBB0_4: LONG $0xf0e28349 // andq $-16, %r10 WORD $0xb041; BYTE $0x01 // movb $1, %r8b WORD $0x294c; BYTE $0xd2 // subq %r10, %rdx JE LBB0_9 WORD $0xc031 // xorl %eax, %eax LBB0_7: LONG $0x1cbe0f4c; BYTE $0x06 // movsbq (%rsi,%rax), %r11 WORD $0x8945; BYTE $0xda // movl %r11d, %r10d LONG $0x0fe28341 // andl $15, %r10d LONG $0x04ebc141 // shrl $4, %r11d LONG $0x0cbe0f42; BYTE $0x17 // movsbl (%rdi,%r10), %ecx LONG $0xd9a30f44 // btl %r11d, %ecx JAE LBB0_8 LONG $0x01c08348 // addq $1, %rax WORD $0x3948; BYTE $0xd0 // cmpq %rdx, %rax JB LBB0_7 LBB0_9: WORD $0x8845; BYTE $0x01 // movb %r8b, (%r9) BYTE $0xc3 // retq LBB0_8: WORD $0x3145; BYTE $0xc0 // xorl %r8d, %r8d WORD $0x8845; BYTE $0x01 // movb %r8b, (%r9) BYTE $0xc3 // retq1.2.3.4.5.6.7.8.9.10.11.12.13.14.15.16.17.18.19.20.21.22.23.24.25.26.27.28.29.30.31.32.33.34.35.36.37.38.39.40.41.42.43.44.45.46.47.48.49.50.51.52.53.54.55.56.57.58.59.60.61.62.63.对应的 Go Wrapper 代码如下:
复制var ( // these runes are valid in tag values whiteListRunes = []rune{_, -, ., %, :, , [, ], ,, %, /, :, ;, <, =, >, @, ~} rcBitTable [16]uint8 smTable [16]int8 hmTable [16]uint8 ) //go:noescape func _is_valid_string(table unsafe.Pointer, str unsafe.Pointer, len int32, sm, hm unsafe.Pointer, rt unsafe.Pointer) func init() { // build tables for i := 0; i < 128; i++ { if unicode.IsNumber(rune(i)) || unicode.IsLetter(rune(i)) || isRuneInWhiteList(rune(i)) { lowerNibble := i & 0x0f upperNibble := i >> 4 rcBitTable[lowerNibble] |= 1 << upperNibble } } smTable = [16]int8{1, 2, 4, 8, 16, 32, 64, -128, 1, 2, 4, 8, 16, 32, 64, -128} hmTable = [16]uint8{0x0f, 0x0f, 0x0f, 0x0f, 0x0f, 0x0f, 0x0f, 0x0f, 0x0f, 0x0f, 0x0f, 0x0f, 0x0f, 0x0f, 0x0f, 0x0f} } func IsValidTagValueLookup2dBitTableSIMD(s string) bool { l := len(s) if l == 0 || len(s) > maxTagLen { return false } sptr := unsafe.Pointer((*reflect.StringHeader)(unsafe.Pointer(&s)).Data) var rt byte _is_valid_string(unsafe.Pointer(&rcBitTable), sptr, int32(len(s)), unsafe.Pointer(&smTable), unsafe.Pointer(&hmTable), unsafe.Pointer(&rt)) return rt != 0 }1.2.3.4.5.6.7.8.9.10.11.12.13.14.15.16.17.18.19.20.21.22.23.24.25.26.27.28.29.30.31.32. Benchmark先做一个通用的 benchmark,待校验的 string 长度从1 ~ 20不等: 复制goos: linux goarch: amd64 pkg: code.byted.org/gopkg/metrics_core/utils cpu: Intel(R) Xeon(R) Platinum 8260 CPU @ 2.40GHz BenchmarkLookupAlgoValid BenchmarkLookupAlgoValid/baseline BenchmarkLookupAlgoValid/baseline-8 2574217 510.5 ns/op BenchmarkLookupAlgoValid/lookup-arraytable BenchmarkLookupAlgoValid/lookup-arraytable-8 6347204 193.7 ns/op BenchmarkLookupAlgoValid/lookup-2d-bittable-simd BenchmarkLookupAlgoValid/lookup-2d-bittable-simd-8 6133671 185.2 ns/op1.2.3.4.5.6.7.8.9.10.11.可以看到,SIMD 版本在平均水平上与 arraytable 相当
由于 SIMD 优势主要体现在长字符串时,因此,我们使用一组长度为20左右的 string,再次 benchmark: 复制goos: linux goarch: amd64 pkg: code.byted.org/gopkg/metrics_core/utils cpu: Intel(R) Xeon(R) Platinum 8260 CPU @ 2.40GHz BenchmarkLookupAlgoValidLong BenchmarkLookupAlgoValidLong/baseline BenchmarkLookupAlgoValidLong/baseline-8 3523198 356.4 ns/op BenchmarkLookupAlgoValidLong/lookup-arraytable BenchmarkLookupAlgoValidLong/lookup-arraytable-8 8434142 153.3 ns/op BenchmarkLookupAlgoValidLong/lookup-2d-bittable-simd BenchmarkLookupAlgoValidLong/lookup-2d-bittable-simd-8 13621970 87.29 ns/op1.2.3.4.5.6.7.8.9.10.11.可以看到,在长 string 上 SIMD 版本表现出非常大的优势,相对于 arraytable 版本再次提升50%